BookmarkSubscribeRSS Feed
🔒 This topic is solved and locked. Need further help from the community? Please sign in and ask a new question.
rodrigo_pereira
Obsidian | Level 7

Hello guys,

can you please tell me if it's possible to change the 1.000 most frequent limit in filters (explorations and reports)?

 

Thank you,

Rodrigo

 

screenshot_filers.png

1 ACCEPTED SOLUTION

Accepted Solutions
Damo
SAS Employee

Hi @rodrigo_pereira

 

Sorry but there isn't a way to change the 1,000 limit.

But using an advanced filter might help you.

 

Below you'll find instructions I have stolen from a colleague (so I'm not taking credit for it).

This example uses city names.

 

1.  From Explorer, click the error next to the filter heading and select new advanced filter:

AdvancedFilter1.png

 

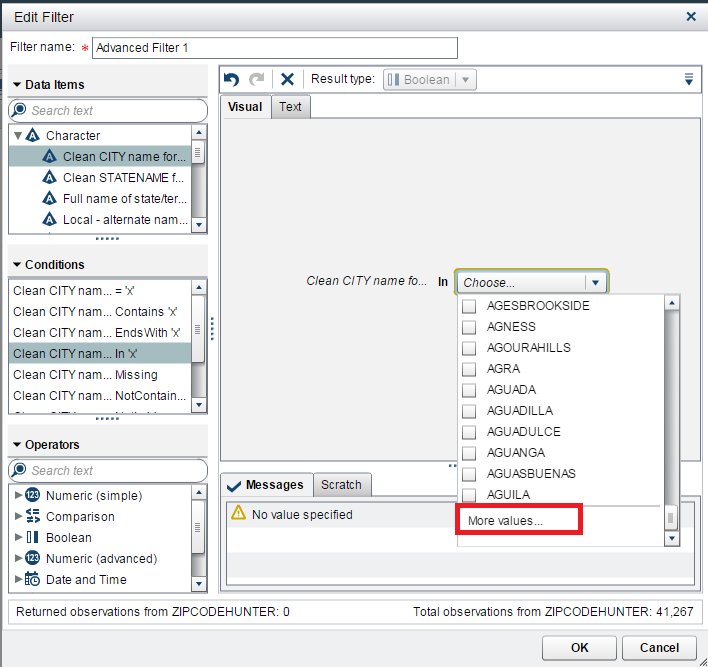
2.  Use an IN filter.  When you select the items to include in the list, scroll all the way to the bottom and select "More Values...

AdvancedFilter2.png

 

3. You will notice here that again you are limited to 1,000 values:

AdvancedFilter3.png

 

Set conditions for the "Create search conditions to find and select values" to see values that are not listed.   

For example in my case, maybe I want to add some cities that start with Z (and are thus not listed by default here). 

I would do this:

AdvancedFilter4.png

 

It is more work on the user to create the filter but it will allow them to see all items.

 

 

Hope that helps.

 

Cheers,
Damo

View solution in original post

3 REPLIES 3
Damo
SAS Employee

Hi @rodrigo_pereira

 

Sorry but there isn't a way to change the 1,000 limit.

But using an advanced filter might help you.

 

Below you'll find instructions I have stolen from a colleague (so I'm not taking credit for it).

This example uses city names.

 

1.  From Explorer, click the error next to the filter heading and select new advanced filter:

AdvancedFilter1.png

 

2.  Use an IN filter.  When you select the items to include in the list, scroll all the way to the bottom and select "More Values...

AdvancedFilter2.png

 

3. You will notice here that again you are limited to 1,000 values:

AdvancedFilter3.png

 

Set conditions for the "Create search conditions to find and select values" to see values that are not listed.   

For example in my case, maybe I want to add some cities that start with Z (and are thus not listed by default here). 

I would do this:

AdvancedFilter4.png

 

It is more work on the user to create the filter but it will allow them to see all items.

 

 

Hope that helps.

 

Cheers,
Damo

rodrigo_pereira
Obsidian | Level 7

Hello Demo, 

thank you for the workaround.

Do you know if in VA 7.4 we already have the solution for this? 

 

Even if the drop box limits the values to 1.000 I was expecting that the search functionality could do the search in all the possible values.

 

Best Regards,

Rodrigo

 

 

Damo
SAS Employee

Hi @rodrigo_pereira

 

The documentation for Filtering Discrete Data (from SAS®Visual Analytics 7.4:User’s Guide) remains the same when it comes to the 1,000 limit and the search functionality.

 

FilteringDiscreteData.JPG

 

Said that, feature requests were created in order to remove the limitation when filtering and allow the search to be performed on all categories.

So you may have access to either or both in a future version.

 

Hope that helps.

 

Cheers,
Damo

sas-innovate-2026-white.png



April 27 – 30 | Gaylord Texan | Grapevine, Texas

Registration is open

Walk in ready to learn. Walk out ready to deliver. This is the data and AI conference you can't afford to miss.
Register now and lock in 2025 pricing—just $495!

Register now

Tips for filtering data sources in SAS Visual Analytics

See how to use one filter for multiple data sources by mapping your data from SAS’ Alexandria McCall.

Find more tutorials on the SAS Users YouTube channel.

Discussion stats
  • 3 replies
  • 1951 views
  • 1 like
  • 2 in conversation