BookmarkSubscribeRSS Feed
TDynamic99
Calcite | Level 5

Hello,

I am putting together a KNN model and and have it setup to run a Model Comparison node to run K= 5 - 15.

I have the Model Comparison node to show Misclassification Rate and Validation instead of Train. When I run the model it goes well but in the Report section and in the Output of the results I get the Valid: Average Squared Error instead of the Misclassification Rate.

There have been multiple ways I ave tried to rectify this, remaking the node, closing out and opening it back up, updating and changing things but it shows this each time. So I just need help in figuring out what is happening here?

Thank you,

4 REPLIES 4
ballardw
Super User

Any time you do not understand your output you need to share the code that you ran. That way it is easy for us to see if you missed an option and YOU will not have keep saying "but I had that option set". Best is to copy the CODE and all messages from the LOG and then on the forum open a text box using the </> icon and paste all that.

 

Sometimes the log will show messages that indicate something about your data was incompatible with a given option and indicate why the output is not as expected. With the LOG we don't have to ask a bunch of questions based on guesses of what might be going on.

TDynamic99
Calcite | Level 5

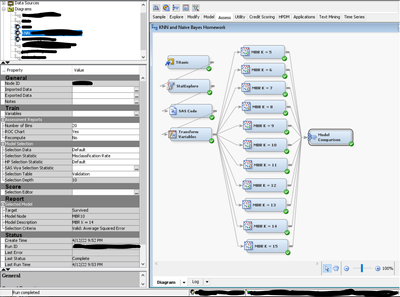
Hello Thank you for the critique, this is my first time posting on here and still a beginner at SAS. I am only able to show certain bits as some of this might be sensitive but I will show what I can. Here is what it looks like from a diagram perspective and then the output I am wanting to pull from but doesnt show the column for misclassification:

TDynamic99_0-1649865793809.png

TDynamic99_1-1649865814893.png

 

 

tom_grant
SAS Super FREQ

Is it possible that your Target Variable is defined as Interval instead of Nominal or Binary?  I replicated parts of your diagram & the Fit Statistics results showed the Misclassification rates.

TDynamic99
Calcite | Level 5

Hey Tom,

I was able to get with my professor and she came to that conclusion as well. I had 1 variable wrong and it came out totally different but yes that was the fix, thank you for that!

sas-innovate-2026-white.png



April 27 – 30 | Gaylord Texan | Grapevine, Texas

Registration is open

Walk in ready to learn. Walk out ready to deliver. This is the data and AI conference you can't afford to miss.
Register now and save with the early bird rate—just $795!

Register now

SAS Training: Just a Click Away

 Ready to level-up your skills? Choose your own adventure.

Browse our catalog!

Discussion stats
  • 4 replies
  • 1711 views
  • 0 likes
  • 3 in conversation