BookmarkSubscribeRSS Feed
User_7455
Calcite | Level 5

Hi All, hoping for a bit of guidance please.

 

I'm currently completing the 'Using DataFlux® Data Management Studio' course on SAS 9 Data Management Learning Subscription.

 

In Lesson 6 ACT: Entity Resolution, I'm having trouble with the practice exercise in section 6.2 Creating Match Codes.  I even skipped to the Solutions section and am still experiencing the same issue.

 

I can create a new data job, a data source node, and a match codes node, however when I preview the match codes node I can only see the match codes - I can't see any of the original fields. 

User_7455_0-1749471878121.png

User_7455_1-1749471917357.png

User_7455_2-1749471951071.png

User_7455_4-1749471997515.png

 

This becomes a problem in the practice exercise for 6.3 Clustering Records as it uses the data job created in 6.2, and only the MatchCodes appear in the Available list:

User_7455_7-1749472206292.png

 

Strangely, when I duplicated the data job, all original fields appear as expected:

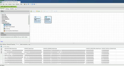
Original Job (L06P1_Manufacturers_MatchCodes) – only MatchCode fields appear in Preview

User_7455_6-1749472119606.png

 

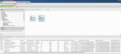
Copied Job (L06P2_Manufacturers_MatchReport) – all fields appear in Preview

User_7455_5-1749472065189.png

 

And then I'm able to partially complete 6.3, albeit not without errors - initially I received an DQ Plugin error in the Preview tab, then after refreshing the Preview tab populated but only with the new standardized field, not all fields:

User_7455_8-1749472320211.png

User_7455_11-1749472498013.png

User_7455_14-1749472526677.png

 

Even though I'm following the instructions meticulously, I'm absolutely aware this is most likely user error and I'm happy to be educated/corrected because I have no idea what I'm doing wrong.  I'd greatly appreciate if someone could please help me understand why this is occurring and what I need to do to fix it.

 

Thanks!

 

1 REPLY 1
audrey
SAS Employee

Hi,

 

So in your MatchCode node, you can go to the "Additional Fields" at the bottom left and there you decide if you want to add some of your input fields because, I think, by default MatchCode node will not pass all the input fields.

I'm puzzled by the duplicating that "fixes" the issue, I don't think I've already seen that. If you'd like to investigate more accurately, maybe open a Tech Support ticket?

Hope this helps,
Audrey

www.sas.comsupport.sas.com
SAS®... THE POWER TO KNOW®

sas-innovate-2026-white.png



April 27 – 30 | Gaylord Texan | Grapevine, Texas

Registration is open

Walk in ready to learn. Walk out ready to deliver. This is the data and AI conference you can't afford to miss.
Register now and lock in 2025 pricing—just $495!

Register now

How to connect to databases in SAS Viya

Need to connect to databases in SAS Viya? SAS’ David Ghan shows you two methods – via SAS/ACCESS LIBNAME and SAS Data Connector SASLIBS – in this video.

Find more tutorials on the SAS Users YouTube channel.

Discussion stats
  • 1 reply
  • 1025 views
  • 1 like
  • 2 in conversation