BookmarkSubscribeRSS Feed
🔒 This topic is solved and locked. Need further help from the community? Please sign in and ask a new question.
bzadnik
Calcite | Level 5

Hello,

 

I am using DataFlux Data Management Studio 2.9 where we are looking for some personal data(PDP's) in a different tables.

We were scanning and developing our job and we have encountered to bellow error:

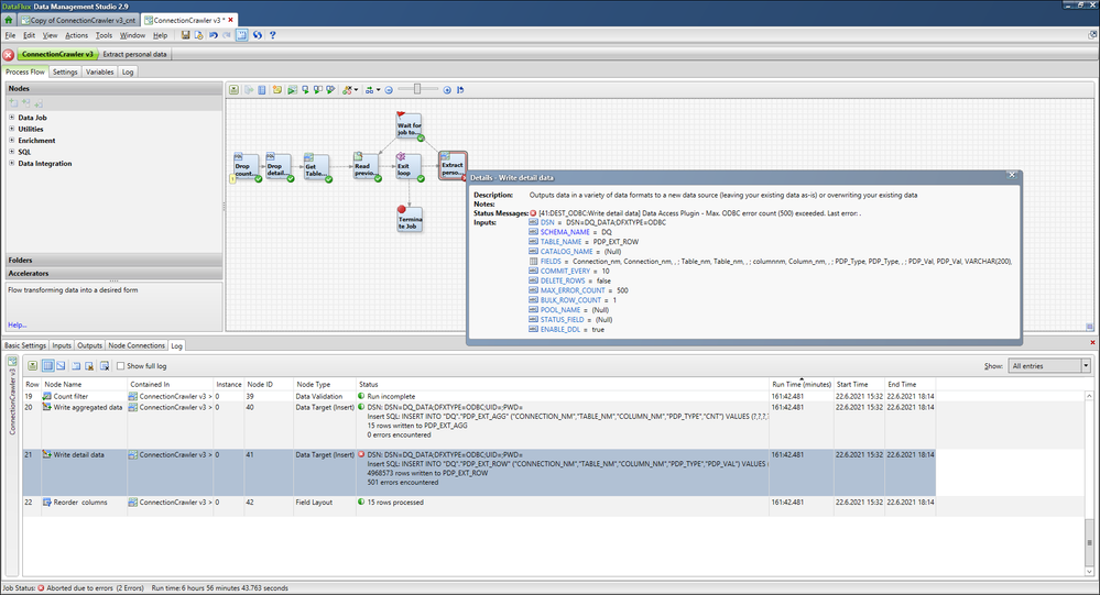
 - 41:DEST_ODBC:Write detail data] Data Access Plugin - Max. ODBC error count (500) exceeded. Last error

(attached is also document with a screen shoots)

We were scanning even bigger tables than this is and we have never encountered this error.

Can you advise?

 

Thank you for your answers in advance.  Bostjan

 

BoODBC error.pngODBC error detail.png

  

 

 

1 ACCEPTED SOLUTION

Accepted Solutions
audrey
SAS Employee

Hi Boštjan,

 

I would try to set MAX_ERROR_COUNT to 0 on the node that shows this error. It might return an INSERT error that will help you understand what's actually wrong.

 

Hope this helps.

Audrey

www.sas.comsupport.sas.com
SAS®... THE POWER TO KNOW®

View solution in original post

3 REPLIES 3
audrey
SAS Employee

Hi,

 

Your screenshot shows the error happen on the Data Target (Insert) node. This node has a parameter that allows it to ignore a certain number of errors before it actually fails. This number is set to 500 in your job.

That means, the job ignored 499 insert errors, but when reaching 500, which is the maximum it is allowed to ignore, it failed.

 

You might want to check in your database log what these errors are. If it's ok for your job to ignore it, you can set the MAX_ERROR_COUNT value to something higher than 500. If not, you can set it to 0 so it fails at the very first error.

 

Hope this helps.

Audrey

www.sas.comsupport.sas.com
SAS®... THE POWER TO KNOW®
bzadnik
Calcite | Level 5

Hi Audrey,

 

thank you for your reply.

Yes, it seems that there are some problems with insert.

I have talked with our DBA's and this error logging needs to be enabled

according to their info: ( currently this is not done yet)

https://oracle-base.com/articles/10g/dml-error-logging-10gr2

 

Since, sometimes with "DBA's" is not that "easy" I am wondering, 

if there is maybe a way that you can see what error(s) accour to do some

logging or writing inside SAS-Studio?

 

Thank you for your reply and help.

 

BR Boštjan

audrey
SAS Employee

Hi Boštjan,

 

I would try to set MAX_ERROR_COUNT to 0 on the node that shows this error. It might return an INSERT error that will help you understand what's actually wrong.

 

Hope this helps.

Audrey

www.sas.comsupport.sas.com
SAS®... THE POWER TO KNOW®

sas-innovate-2026-white.png



April 27 – 30 | Gaylord Texan | Grapevine, Texas

Registration is open

Walk in ready to learn. Walk out ready to deliver. This is the data and AI conference you can't afford to miss.
Register now and lock in 2025 pricing—just $495!

Register now

How to connect to databases in SAS Viya

Need to connect to databases in SAS Viya? SAS’ David Ghan shows you two methods – via SAS/ACCESS LIBNAME and SAS Data Connector SASLIBS – in this video.

Find more tutorials on the SAS Users YouTube channel.

Discussion stats
  • 3 replies
  • 2387 views
  • 1 like
  • 2 in conversation