BookmarkSubscribeRSS Feed

Faster, Smarter, More Intuitive: SAS Studio 2025.06 Stable Release

Started ‎07-16-2025 by
Modified ‎07-16-2025 by
Views 3,884

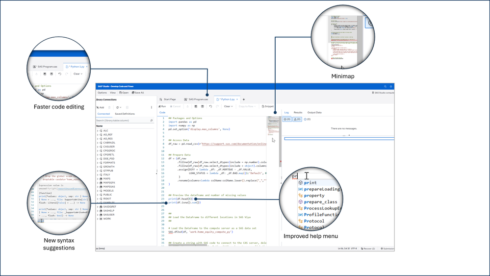
SAS Studio just got a major upgrade—and it’s more than just a facelift. The June 2025.06 stable release introduces a brand-new user interface built on a modern framework, offering a noticeably faster, smoother, and more responsive experience. Whether you build flows, write code, design custom steps, or manage data pipelines, this update delivers meaningful improvements that enhance productivity and usability across the board. 

 

 

A Faster, More Efficient User Experience

 

At the heart of the update is a redesigned interface that not only looks and feels more modern but also performs better. Loading times are faster, interactions are more responsive, and everything feels more intuitive. Importantly, all of your existing content—flows, programs, custom steps—continues to work seamlessly in the new interface, with no migration needed.

 

This image showcases a selection of the enhancements, with more details to follow.

 

01_GR_2025-07-04_13-52-53.png

Select any image to see a larger version.
Mobile users: To view the images, select the "Full" version at the bottom of the page.

 

 

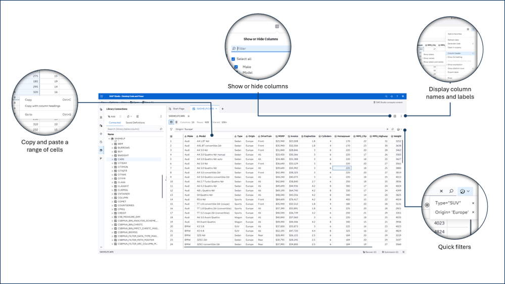
New Features That Work Smarter

 

This release brings a host of functional enhancements, including:

 

 

02_GR_2025-07-07_12-56-31.png

 

  • An upgraded Table Viewer with infinite scrolling, column auto-sizing, formatted and unformatted data display, and persistent filters across sessions.

 

03_GR_2025-07-07_13-26-43-1024x577.png

 

 

04_GR_2025-07-07_14-50-37-1024x577.png

 

 

05_GR_2025-07-07_16-10-23-1024x577.png

 

 

06_GR_2025-07-07_16-11-15-1024x577.png

 

 

07_GR_2025-07-07_16-24-52-1024x577.png

 

 

08_GR_2025-07-07_16-50-03-1024x577.png

 

Plus, the Start page now provides quicker access to create Python programs and explore SAS Studio resources on sas.com.

 

 

Looking Ahead

 

While this release does not include some legacy features—like the interactive perspective and the Console pane—most of their core functionality has been carried forward or will return in future updates. In fact, even more enhancements are just around the corner, including the return of the DATA Step Debugger, search bar improvements, and undo/redo for flows.

 

 

Final Thoughts

 

The 2025.06 update to SAS Studio is more than an interface refresh—it’s a thoughtful, forward-looking redesign that brings tangible improvements across the entire user experience. Whether you’re a developer, data scientist, or business analyst, you’ll find new tools that make your work faster, easier, and more insightful.

 

To explore What Makes the New SAS Studio a Game-Changer, join @Alexey_Vodilin , the SAS Studio Product Manager, for an Ask the Expert webinar. Register here.

 

Keep up to date with all new features by reviewing the What’s New in SAS Studio documentation each month.

 

Which feature are you most interested in exploring? 

 

 

Find more articles from SAS Global Enablement and Learning here.

Comments

> While this release does not include some legacy features—like the interactive perspective

You remove interactive perspective? This is complete surprise to me when I notice the interactive icon no longer on Studio toolbar! I Google and find this note. THe  What’s New in SAS Studio doc says

Deprecated Features

These features are no longer supported and are not available starting in the 2025.06 (June) release of SAS Studio: interactive perspective, application command line, and the Console pane. 

 

So it never coming back?! This very disappoinment to programmers who write proc SQL, IML, OPTMODEL, REG, and other interactive procs.  I learn much from @Rick Wicklin blog posts by writing lines of program, see what it do, modify line, see what it do, modify again.

Thank you for your feedback @WeiChen. We decided not to include interactive perspective feature in the new major release in 2025.06 due to the following few reasons: 1) we haven't seen significant usage of this feature across our customers, 2) we didn't want to hold off this major release that brings multiple new features features (see What's New section) because of interactive perspective, 3) there is already SAS Program code editor in Studio in standard perspective - while it does not include specifically interactive mode for programming it's still possible to achieve necessary results with it and 4) we wanted to keep focus on a few other important functionalities in Studio in short-term. That all said, we do not exclude a possibility to add back interactive perspective in the future if there will be sufficient demand for this functionality from our customers. If you would like to initiate this request, please use product suggestions form here in communities: https://communities.sas.com/t5/SAS-Product-Suggestions/idb-p/product-suggestions Thank you!

@Alexey_Vodilin I share @WeiChen's disappointment over the loss of the interactive perspective in SAS Studio.  Glad SAS is open to the possibility of restoring it.  I've added the project suggestion: https://communities.sas.com/t5/SAS-Product-Suggestions/Restore-Interactive-Perspective-in-SAS-Studio...

Contributors
Version history
Last update:
‎07-16-2025 02:40 AM
Updated by:

Catch up on SAS Innovate 2026

Nearly 200 sessions are now available on demand with the SAS Innovate Digital Pass.

Explore Now →

SAS AI and Machine Learning Courses

The rapid growth of AI technologies is driving an AI skills gap and demand for AI talent. Ready to grow your AI literacy? SAS offers free ways to get started for beginners, business leaders, and analytics professionals of all skill levels. Your future self will thank you.

Get started

Article Tags