In a manual migration, when you import the metadata package (.spk file), you get a choice as to whether you want to include/import access controls or not. The access controls are always exported in the spk file but you get to choose whether you want to import them or not.
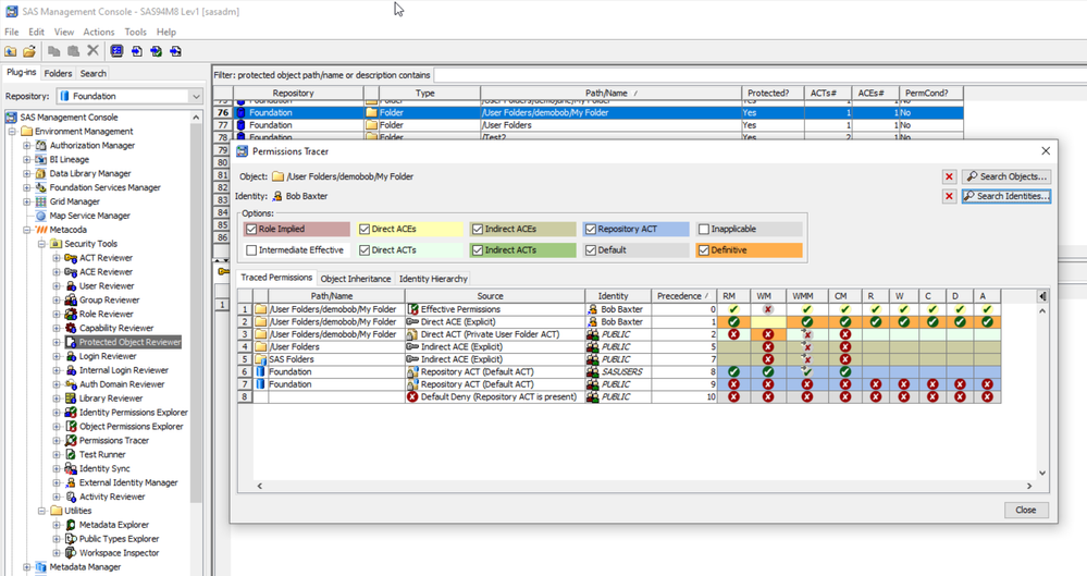
Although there may not be any manually added access controls on the content in your user folders there will be some access controls added automatically by SAS when the user folder was created. You will see an ACT (Private User Folder ACT) and a set of explicit permissions on each users "My Folder" and "Application Data" folders. This sample screenshot of the Metacoda Permissions Tracer shows them and their impact on a users My Folder:

It is these automatically added access controls which prevent users from seeing inside each others user folders but allows them to add content to their own. You will most likely want to retain that setup in the new environment by importing the access controls. Alternatively if you get each user to login into the new environment so that SAS automatically creates and secures the user folders then you can import the user folder contents later without access controls and let permission inheritance do its work.
Thanks @Nigel_Pain for mentioning our plug-ins. As mentioned, you might find these useful to review and/or test the metadata security implementation in your old and new environments. If you want to try them out you can register to get a free 30 day evaluation license at https://www.metacoda.com/en/evaluation/