BookmarkSubscribeRSS Feed
Shakti_Sourav
Quartz | Level 8

Dear Team,

 

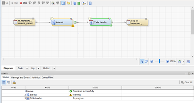
I have created one di  job having data is 541 rows and used extracting and table_loader transformation for storing the data into target table which is in SQL Server.

But now it's hanging in table loader and we are unable to find the error and solution. I have attached a screenshot for your reference.

Shakti_Sourav_0-1680673661652.png

 

Thank You

Shakti Sourav

2 REPLIES 2
LinusH
Tourmaline | Level 20

There is a warning in Extract. What is that?

If not done so already, make the target of the Extract a table instead of a view - this will amke it easier to understand where and why you have problems in your job.

Data never sleeps
RacheLGomez123
Fluorite | Level 6
When a SQL Server table hangs in SAS Data Integration Studio, it can be due to a number of reasons. Here are some steps you can take to troubleshoot the issue:

Check the SAS log: The SAS log may provide more information about the error or issue causing the table to hang. Check the log for any error messages or warnings related to the SQL Server table.

Verify the connection: Ensure that the connection to the SQL Server is valid and working properly. You can do this by testing the connection in the SAS DI Studio Connection Manager.

Check the SQL Server: Check the SQL Server to ensure that it is running properly and that the table is not locked or being accessed by another process.

Increase the timeout: If the table is taking too long to load, you can increase the timeout value in the SAS DI Studio job properties. This will give the table more time to load before timing out.

Optimize the query: If the query being used to load the table is inefficient, it can cause the table to hang. Optimize the query to improve its performance.

Consider partitioning: If the table is very large, consider partitioning it to improve performance. This will split the table into smaller sections that can be loaded more quickly and efficiently.

Regards,
Rachel Gomez

sas-innovate-2026-white.png



April 27 – 30 | Gaylord Texan | Grapevine, Texas

Registration is open

Walk in ready to learn. Walk out ready to deliver. This is the data and AI conference you can't afford to miss.
Register now and lock in 2025 pricing—just $495!

Register now

How to connect to databases in SAS Viya

Need to connect to databases in SAS Viya? SAS’ David Ghan shows you two methods – via SAS/ACCESS LIBNAME and SAS Data Connector SASLIBS – in this video.

Find more tutorials on the SAS Users YouTube channel.

Discussion stats
  • 2 replies
  • 1310 views
  • 0 likes
  • 3 in conversation