BookmarkSubscribeRSS Feed

Visual Analytics: Create a new filter from selected data

Started ‎12-17-2024 by
Modified ‎01-03-2025 by
Views 1,840

Are you using Visual Analytics for data analysis or looking for anomalies? If so, then let me show you one of the easiest ways to get a subset of data fast!  If not, this is still a nice feature to learn so that you can dive into your data to answer business questions.

 

New filter from selection

 

Most objects in Visual Analytics allow you to right-click on a data point and then use the menu to select New filter from selection and then you can choose to Include only selection or Exclude selection.

 

TP_01_LineChart.png

Select any image to see a larger version.
Mobile users: To view the images, select the "Full" version at the bottom of the page.

 

This will automatically create and apply an object level filter. To undo the applied filter, use the Undo button at the top right.

 

TP_02_LineChart_Include.png

 

TP_03_LineChart_Exclude.png

 

And while this may be what you need, it is more likely you will want to include more than one data point. You can select multiple data points by holding the Shift key and either single clicking on data points or you can lasso data points. You can even combine methods by holding the Shift key then single click and lasso!

 

Next, right-click on one of the selected data points and proceed with selecting New filter from selection and then, in this example, click Include only selection.

 

TP_04_LineChartMultiSelect.png

 

The filter is automatically applied to the object. You can use the Maximize button to view the summary data that makes up the object. Use the Restore button to return to the default object view.

 

TP_05_LineChartMaximize.png

 

New filter then Duplicate as a different object type

 

Let’s combine a few more quick click features. This next example uses the dot plot object. In this example, I lasso some data points and choose an Include only selection

 

TP_06_DotPlot.png

 

Then I duplicate the object as a list table and add an additional column for analysis. Notice that when I duplicate the object, the same filter is applied to the objects.

 

TP_07_DotPlotMultiSelect.png

 

Now we can analyze the Product Makes with the highest Order Totals and by adding in the data item Vendor Type we can see which type is contributing to the most orders. This can be helpful to identify trends and we can make decisions to continue to supply certain vendor types or make changes.

 

Bar chart

Here’s an example using a bar chart object. In this case, I selected all of the Product Makes greater than one million dollars and Exclude selection.

 

TP_08_BarChart.png

 

Now I can investigate the under performing Product Makes. I right-click on the filtered bar chart and select Duplicate as then click Treemap.

 

TP_09_BarChartExclude.png

 

Then, from the Data Roles pane I add the data item Order Marketing Cost (Avg) to the Color role. This is allowing me to explore the under performing Product Makes and see where we are spending, on average, the highest marketing costs.

 

TP_10_BarChartToTreemap.png

 

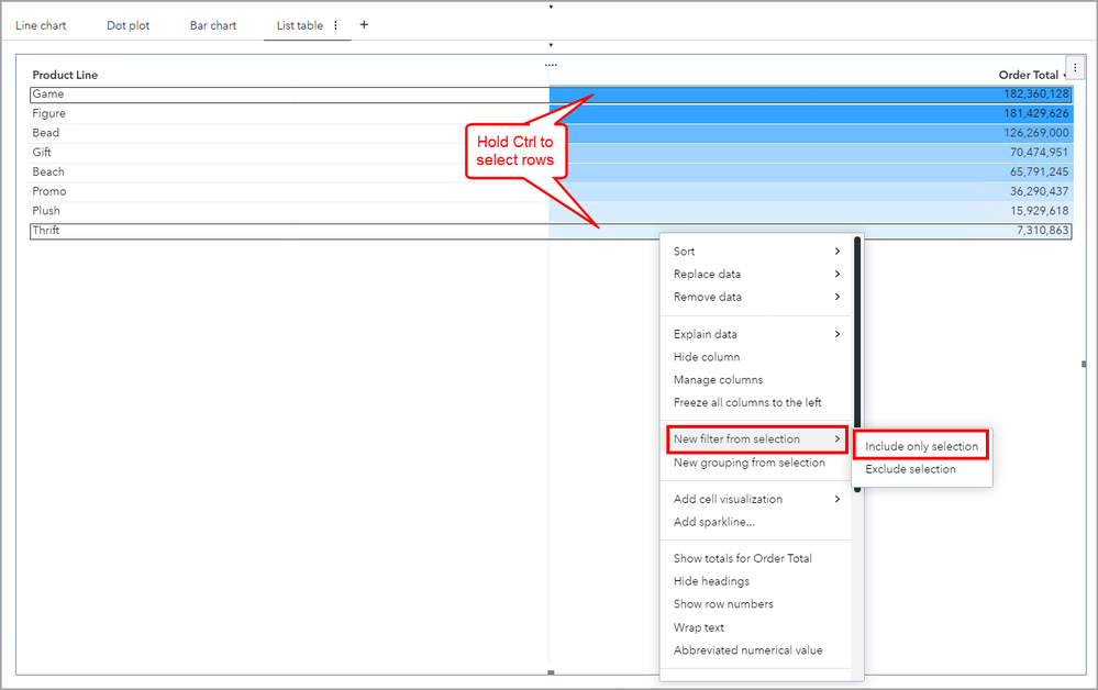
List table

Similarly, you can take these same steps using the list table object. In this example, the only change is in order to multi-select non-consecutive rows, use the Ctrl button instead of Shift.

 

TP_11_ListTable.png

 

Here I selected the Product Line with the highest and lowest Order Totals. In a duplicated list table I added the Order Marketing Cost (Avg) data item and it’s easy to see the difference. If the same amount of marketing cost is applied to all Product Lines equally, could there be an increase in Order Totals?

 

TP_12_ListTableDuplicate.png

 

Conclusion

 

Not all objects will have the option to create a New filter from selection but most will have this feature and we can see how fast this allows us to create a filter, duplicate the object with the same filter and then add additional data items or change the object type for further analysis.

 

I don’t cover it here, but you can always copy a filter or make it a common filter to easily reuse with the same data source on other objects in the report! Check out the Using common filters in SAS Visual Analytics article or YouTube.

 

 

Find more articles from SAS Global Enablement and Learning here.

Contributors
Version history
Last update:
‎01-03-2025 03:02 PM
Updated by:

sas-innovate-2026-white.png



April 27 – 30 | Gaylord Texan | Grapevine, Texas

Registration is open

Walk in ready to learn. Walk out ready to deliver. This is the data and AI conference you can't afford to miss.
Register now and save with the early bird rate—just $795!

Register now

SAS AI and Machine Learning Courses

The rapid growth of AI technologies is driving an AI skills gap and demand for AI talent. Ready to grow your AI literacy? SAS offers free ways to get started for beginners, business leaders, and analytics professionals of all skill levels. Your future self will thank you.

Get started

Article Tags