BookmarkSubscribeRSS Feed

Journey Traffic Control: How to Guide Customers Through Journeys

Started ‎05-19-2025 by
Modified ‎05-19-2025 by
Views 916

1 - Y section.jpeg

 

You’re likely already familiar with the fundamentals of managing a Scheduled Journey in SAS CI 360 using key components such as the Audience, Wait, Split, and End nodes. You may have also encountered more advanced features like Entry Limits, Drop Conditions, Success Events, and the importance of clearly defined End Nodes. Each of these plays a crucial role in shaping how your customers move through the journey.

 

In this section, we’ll take a deeper dive into these elements and explore how they work together to guide customer flow - just like a skilled traffic controller manages intersections, signals, and routes in a busy city. Whether it's pausing customers at a red light (Wait Node), directing them down different streets (Split Node), or guiding them safely to their destination (End Node), you’ll gain practical insights and examples to design smarter, more effective journeys.

 

Let’s begin fine - tuning your traffic control skills for marketing journeys.

 

Managing the Entry Point: Letting the Relevant Customers In

 

2 - Entry.jpeg

There are two key ways to control who gets the green light to enter your journey.


The first is by carefully selecting the relevant customers through the Audience node, which acts as the starting gate. In your Audience, you define the eligibility criteria - who should be considered for the journey based on behaviors, attributes, or past interactions.

 

The second layer of control is through Entry Limits, which act like traffic signals, determining when and how often customers are allowed into the journey. Entry Limits can help prevent overcrowding, ensure optimal timing, and avoid re-entry of the same customers too frequently.

 

By combining precise audience selection with smart entry conditions, you create a controlled, purposeful flow into your marketing journey - ensuring only the right customers, at the right time, move forward.

 

Audience

 

We already have a dedicated section and course that covers Audiences in SAS CI360 in detail - so be sure to check that out if you’d like a deeper dive.

 

What’s important to highlight here is the critical role of selecting the right audience for your journey. It's a best practice to define your audience as narrowly and precisely as possible - include only those customers who truly belong in the journey.

 

3 - Audience Node.png

 

For example, if your campaign is focused on encouraging subscription renewals, your audience should consist only of users whose subscriptions have recently expired or are due to expire soon. There’s no benefit in including customers who renewed last week or whose plans are active for months to come.

 

Being intentional with your audience selection helps reduce unnecessary volume and optimizes the number of customers flowing into your journey, which in turn improves the performance and speed of downstream tasks - making your entire journey leaner, faster, and more effective. It’s also important to remember that the size of your audience directly impacts your license usage and overall campaign cost. By refining your targeting upfront, you not only create a better customer experience but also ensure smarter use of your marketing budget

 

After all, the last thing you want is a traffic jam at the very first signal.

 

Entry Limits

 

Sometimes, even when you’ve defined the perfect audience, you may still want to put a few additional safeguards in place. Maybe you want to avoid over-communicating with the same customer, or ensure that a customer isn’t already part of another similar journey running in parallel. That’s exactly where the Entry Limits feature comes in.

Entry Limits allow you to control how often a customer can enter a journey - or whether they

can re-enter at all. You can define a cooling period to delay re-entry, or completely prevent re-entry, ensuring that each customer experiences the journey only once.

5 - Entry Limit 2.png 4 - Entry Limit 1.png

 

 

One particularly powerful feature is the ability to limit entry based on participation in other journeys. Let’s face it - you’re likely not the only one building journeys in your organization. Even if you are, it’s not practical (or scalable) to expect every audience definition to account for what other journeys might be doing. That’s why Entry Limits by Journey Purpose are such a valuable tool.

6 - Entry Limit 3.png

 

 

For example, you can set a rule that prevents a customer from being part of more than one Onboarding Journey or Reactivation Journey at the same time. This ensures your messages remain relevant, coordinated, and customer-friendly - without requiring constant manual coordination across teams.

 

Because let’s be honest – no one likes being stuck at two intersections at once.

 

 

Pro Tip 💡
A little discipline goes a long way! When defining a journey, always assign the most accurate Purpose to it. This small step makes a big difference - allowing you (and your teammates) to define smart Entry Limits that prevent overlap across journeys with similar goals, like Onboarding, Loyalty, or Reactivation

 

 

Traffic Lights and Roundabouts: Directing Customer Paths with Wait and Split Nodes

 

7. Wait and Split.jpeg

In any well-designed journey, timing and direction are everything. Just like traffic lights control the flow of vehicles and roundabouts offer multiple exit points, Wait and Split Nodes in SAS CI 360 help you manage when customers move forward - and where they go next.

 

Whether you're pausing customers until a specific date, staggering communications, or branching experiences based on behaviour or attributes, these nodes give you the tools to guide customers with precision. In this section, we'll break down how to use Wait and Split Nodes effectively to design smooth, controlled, and intelligent journeys - keeping your marketing traffic moving in all the right directions.

 

Wait Node

 

As the name suggests, the Wait Node allows you to pause customers in their journey for a defined period of time before sending them on to the next task - be it another Wait, a Split, or a specific marketing task.

 

The most common use case? A simple pause:

 

“Wait for X hours, days, or weeks.”

 

This makes perfect sense - after all, you want to give your customers time to read, absorb, and respond to your messages. Let’s be honest - not everyone is glued to their phone, refreshing their inbox every few seconds.

8 - Adding a Wait Node.gif

 

 

But the Wait Node can do much more than just buy time.

 

Real-World Example: The Entertainment Teaser


9 - Wait Node Properties.png

 

Imagine you're in the entertainment business, releasing fresh content every Saturday. You want to build anticipation by sending a teaser email early in the week, giving customers a sneak peek at what’s coming. Then, just before the weekend hits, you want to follow up with the full list of new releases.

 

Using a Wait Node, you can send the teaser email early in the week, then hold customers until Friday evening, and finally trigger the second email with the complete weekend catalogue.

 

With Scheduled Journeys in SAS CI360, this kind of timing control becomes incredibly easy - and incredibly powerful.

 

When used thoughtfully, Wait Nodes become your green-light timers - letting you pace your marketing flow to match your customers’ real-world rhythms.

 

 

Pro Tip 💡
Unless your Scheduled Journey is designed to run just once, you’ll likely want to use "Relative amount of time" or "Relative days of the week" for your Wait Nodes.

 

Reserve the "Specific date" option for those special, time-sensitive campaigns - like your Black Friday push or a product launch with a fixed timeline.

 

 

Think of it like setting your traffic lights to respond to flow, not just the clock.

 

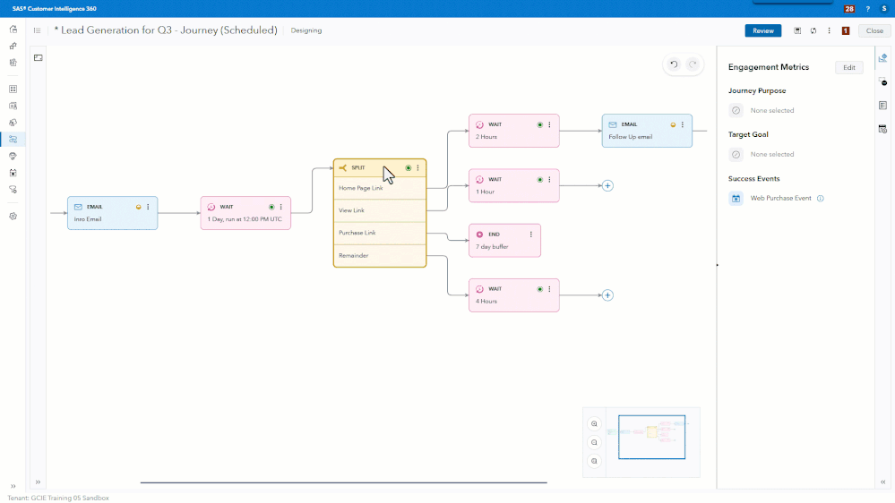
Split Node

 

If you ask me, Split Node is the essence of a good Scheduled Journey. It moves the customers in the right direction based on demographic data, their actions on your digital channels, or how they interact with your previous communication – like did they open the email you sent yesterday?

 

Let’s look at how Split Node works and usage with some examples.

 

Split Node to select the right channel to contact the customers

 

Most users instinctively turn to the Split Node when they want to segment customers and guide them down the appropriate path. And they’re absolutely right - that's one of its most powerful and common uses.

 

But there’s more.

 

A Split Node can also be used to route customers based on their channel preference - email, SMS, mobile push, or any other supported medium. As long as you’ve included this information in your Audience, you can make your journey smarter and more respectful.

 

This is exactly the kind of personalization that makes marketing feel thoughtful instead of intrusive. Reaching people through the channel they prefer isn’t just good strategy - it’s good manners.

 

 

Pro Tip💡
Your Audience should not only carry the data needed for personalization within Tasks, but also include key attributes that allow you to define tailored paths using Split Nodes. A well-prepared Audience lays the foundation for both engaging content and intelligent journey flows.

 



10 - Split Node - Contact Preference.png

Interesting fact:

If you place a Split Node directly after the Audience, you'll only be able to use audience-level attributes in your split conditions.
But what if you need to split based on event attributes - like an attribute from Form Submit event?

 

 

 

 

 

 

Pro Tip💡

Insert a Wait Node right after the Audience. Then follow it with your Split Node. What you need to remember is, you only get access to events that occurred only after the user has entered the journey, events that happened before that are out of reach.

 

 



11 - Split with no wait node.png 12 - Split with wait node.png

 

How Split Node evaluates the conditions for path(s)

 

You may not have realized it, but the order of conditions inside a Split Node matters - a lot.


SAS CI360 evaluates the paths top to bottom, and the first matching condition wins.

 

This means the path order effectively sets priority.

 

Let’s break it down with a real-world example:

 

You’ve sent an email with three tracked links:

 

  1. Link to purchase the product
  2. Link to view the product details
  3. Link to your home page

And, being a smart marketer, you’ve enabled link tracking and defined metrics for each of those links. Great move! This opens the door for personalized paths based on what customers clicked.

13 - Email Metrics.png

 

14 - Split with paths.png

 

 

Now here’s where it gets interesting:

 

  • If a customer clicks only one link, say the “product details” link, the system routes them accordingly. Simple.
  • But what if a customer clicks all three links?

This is where path order kicks in. Since the system processes the Split Node conditions in sequence, the first condition that matches decides the path. So in our case, the customer will go down the “Purchase Link” path, because it was defined first.

 

 

Pro Tip💡
When defining Split conditions, think about intent hierarchy:

  • Clicking "Purchase" shows strong buying intent.
  • Viewing product details shows interest.
  • Clicking the homepage might be exploratory.

So it makes sense to prioritize in that order.

 

 

Think of it like a traffic signal at a roundabout: only one turn can be taken - so decide which route gets the green light first.

 

Considerations when using Split Node

 

Now that you’ve got a good grasp of how the Split Node works, let’s take a moment to go over some important considerations before you start building that next great journey for your customers.

 

Multiple paths can’t be merged downstream

 

One important design limitation you should be aware of: once a journey splits into multiple paths, those paths cannot be merged back into a single stream later on.

 

Let’s say you create two branches in your journey:

  • One for customers who opened an email
  • Another for those who clicked on a link

Later, you decide you want to bring both groups back together and send them down a common path - for example, a Custom Task that sends the data to your call center. Right now, CI360 doesn’t support merging those paths back into a single one.

 

So, what do you do instead?

 

You’ll need to duplicate any downstream logic - such as Wait Nodes, Email or Custom Tasks - in each path, even if it’s identical. That means maintaining the same actions separately in both (or all) branches.

 

Don’t worry - it’s not you. It’s just a current limitation of the platform. The good news? Our product team is already aware of it and actively exploring ways to enhance this experience in future releases.

 

Once you take an exit ramp, there’s no merging lane ahead - so when you split, you better commit!

 

Changing the order of Paths


When you change the order of paths inside a Split Node, CI360 automatically rearranges all the downstream nodes in those paths to reflect the new order. And honestly, I’m a big fan of that! It keeps things tidy and saves you from having to manually shuffle everything around. You just have to keep in mind that the order of paths, decides the priority.

15 - Re ordering paths in Split.gif

 

 

 

Sending a customer down more than one path

 

Let’s take a quick detour to clarify a common question we hear all the time.

 

Can a customer go down more than one path in a Split Node?

 

The short answer: No - at least not in the same occurrence of a Scheduled Journey.

 

The path conditions you define are evaluated in the order they appear, and a customer will be sent down the first path where the condition is met. Even if they qualify for multiple paths, they’ll only travel down one. So it’s crucial to prioritize your path conditions carefully.

 

Let’s end the Split Node section with a quick but handy tip:

 

 

Pro Tip 💡
While you can’t cut and paste an entire series of nodes from one path to another, you can drag and drop individual nodes between paths with ease. It's a simple way to reorganize your journey without having to start from scratch - just like moving cars between lanes one at a time to avoid a jam.

 

 

Putting Up the ‘End of Road’ Sign: The Role of End Node

 

16 - End of road.png

End Nodes do exactly what the name suggests - they mark the finish line for customers traveling down a particular path in your journey. But here’s something to keep in mind: only the customers who reach the End Node in that specific path are considered to have completed the journey. Others in different paths might still be in transit, moving through their own steps.
While the End Node may seem straightforward, there are a few key details worth highlighting to ensure you’re making the most of it.

 

 

 

 

 

 

Pro Tip 💡
We allow the user to (re)name an End node, this is a simple detail that gets overlooked, but it enriches your flow (even in the UDM tables!), makes it more readable.

 

 

 

 

What happens when a customer reached End Node?

 

Delay buffer

 

The obvious answer is - they exit the journey. But there’s a little more to it than that. Whether a customer is removed immediately or held for a while depends on the delay buffer you’ve configured in the End Node.

 

The “Delay buffer” is a smart feature that allows marketers to keep tracking customer actions for a set amount of time, even after they’ve reached the end. Why? Because sometimes, it pays to wait. For example, if your final task is an Email Task, setting a delay buffer gives customers time to open or click the email - because let’s be honest, no one reacts instantly the moment an email lands in their inbox.

 

You can set this buffer in either hours (up to 24) or days (up to 7). And if you really want customers to exit the journey right away, just set the buffer to zero.

 

Remember, the value you set for Delay Buffer on the End Node overrides the default delay buffer you set at journey level, and setting a label on the End Node helps reporting on where customers end up in the journey.

 

Data in Unified Data Model

 

When a customer exits a journey, we log that event in the UDM table JOURNEY_EXIT. This is super useful if you ever want to pick up where you left off. For example, say you want to identify all users who completed an Onboarding Journey and move them into a Loyalty Journey - this table makes it easy. Simply reference your downloaded JOURNEY_EXIT table with appropriate condition on the reason_cd in your Audience definition, and you’re good to go. It’s like handing off a baton in a relay - smooth transitions make for better customer experiences.

 

Winners and Wanderers: Defining Success and Drop in a Scheduled Journey

 

17 - Success and Drop.png

Success Events and Drop Events in a Journey help you manage customer movement more intelligently. Think of them as smart checkpoints. It makes perfect sense to use them - why keep engaging a customer who just purchased the product you were promoting? Or why continue to call a customer who just raised a complaint and might be feeling frustrated? These events help you gracefully guide customers out of the journey when the goal is achieved - or when it’s best to give them some space.
It’s all about knowing when to wave them through - and when to let them take the next exit.

 

 

 

Key Facts about Success and Drop Events

 

  • Multiple Events Allowed
    You can configure more than one condition for both Success and Drop events in a journey.
  • Any Condition is Enough
    A customer only needs to satisfy one of the defined conditions to trigger a Success or Drop outcome - they don’t need to meet all.
  • Tracked in UDM Table
    The system logs this information in the JOURNEY_EXIT table within the UDM.
    This allows you to analyze exit reasons, filter by exit type (Success vs Drop), or even create new audiences based on this journey behavior.

 

Wrapping Up

 

Designing impactful and intelligent customer journeys isn’t just about putting a few tasks and emails together - it’s about orchestrating every step with intention, discipline, and creativity. Through this section, we've explored the core building blocks of a Scheduled Journey in SAS CI360, from assigning the right Purpose to setting up smart Entry Limits, and from pausing with Wait Nodes to branching paths using Split Nodes.

 

You now know how to time your communications better, personalize with respect, and even use little tricks - like placing a Wait Node to unlock event attributes or carefully ordering split paths for priority-based routing. We’ve also touched on the importance of End Nodes, Success & Drop Events, and how JOURNEY_EXIT gives you the data to continue meaningful conversations beyond the first journey.

 

Building journeys is like managing traffic at a busy intersection. Some paths need a signal, some a roundabout, and sometimes, it’s okay if two roads don’t merge again - what matters is knowing exactly where your customer is and what they need next.

 

 

So go ahead - design with empathy, test your logic, and keep refining. Because in the end, a great journey isn’t one that just runs - it’s one that leads to lasting relationships.

Comments

Very nice and easy to understand the 360 Journeys! Well done. Thanks!

Contributors
Version history
Last update:
‎05-19-2025 06:54 AM
Updated by:

sas-innovate-2026-white.png



April 27 – 30 | Gaylord Texan | Grapevine, Texas

Registration is open

Walk in ready to learn. Walk out ready to deliver. This is the data and AI conference you can't afford to miss.
Register now and save with the early bird rate—just $795!

Register now

SAS AI and Machine Learning Courses

The rapid growth of AI technologies is driving an AI skills gap and demand for AI talent. Ready to grow your AI literacy? SAS offers free ways to get started for beginners, business leaders, and analytics professionals of all skill levels. Your future self will thank you.

Get started

Article Tags